Database setup and configuration - MS SQL
MS SQL Server
This section assumes that Microsoft SQL Server 2019 is already installed on DB host. If not, it should be installed before you can proceed with the instructions described below. Before installing you should check all hardware and software system requirements. For MS SQL Server 2019, follow this link:
SQL Server 2019: Hardware & software requirements - SQL Server | Microsoft Learn
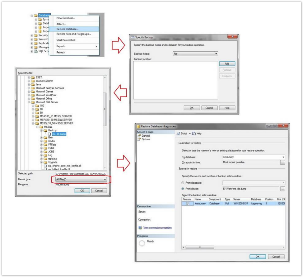
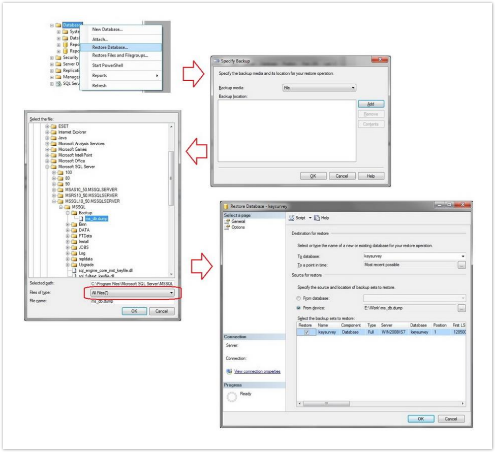
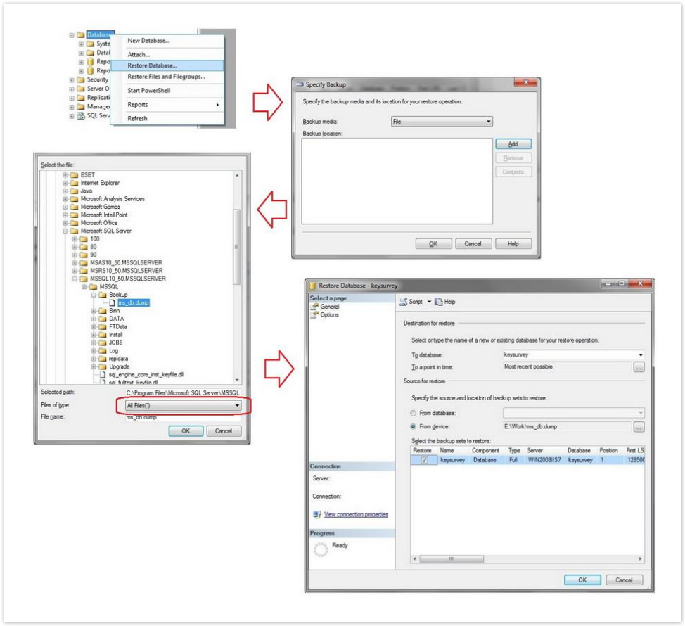
1.Restoring the DB Dump on the DB server.
The DB Dump for MS SQL Server is located in the ‘keysurvey_database\keysurvey-mssql.dump' file in the Installation Package.
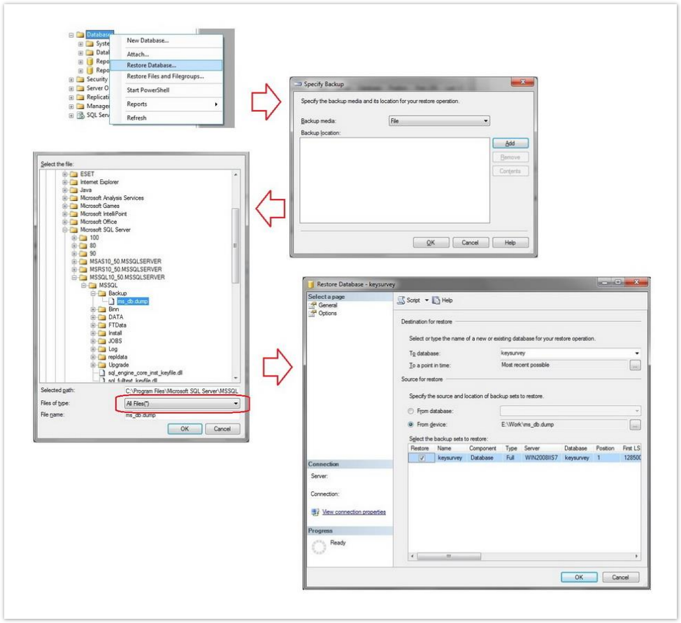
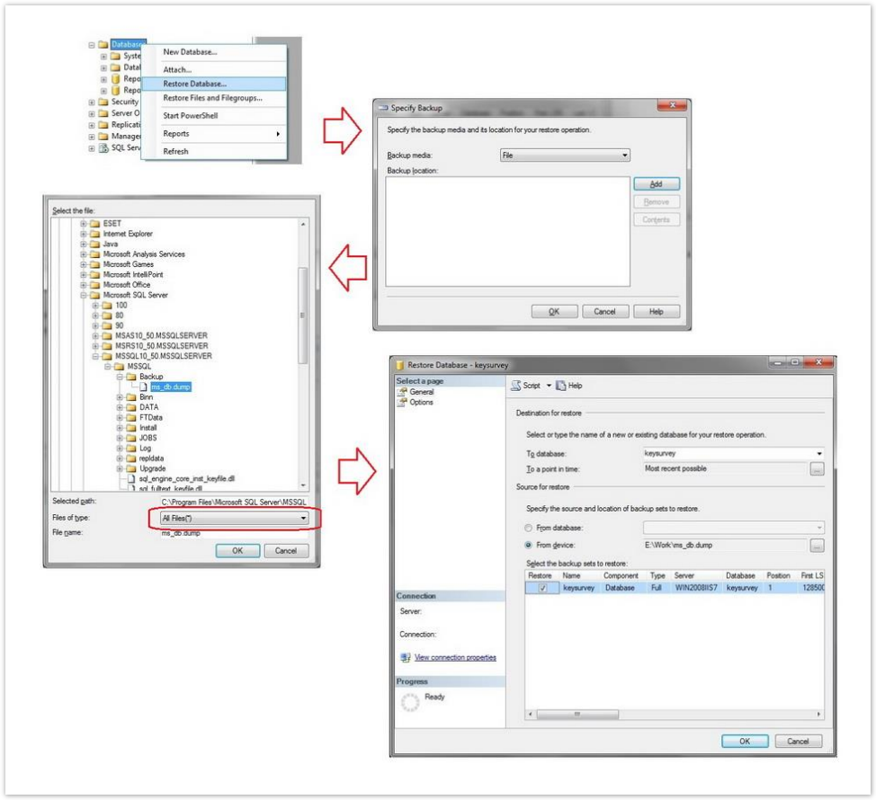
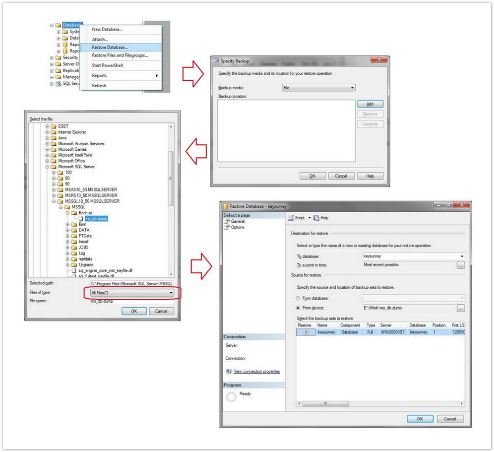
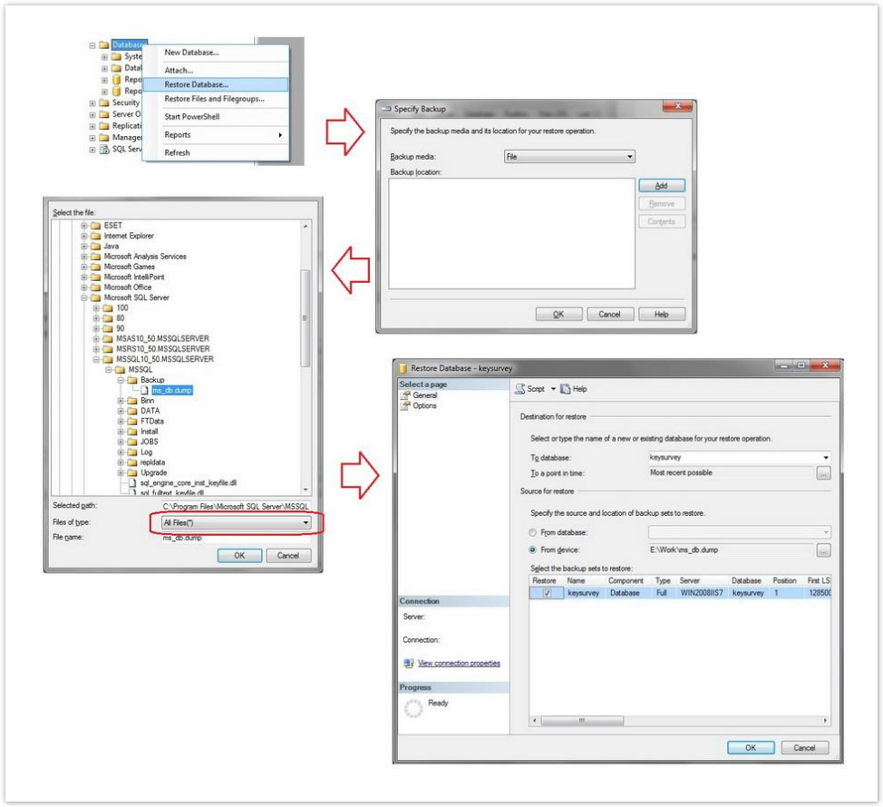
Restoring the Dump using GUI of MS SQL Management Studio.
For this, right-click on 'Databases' and choose 'Restore Database'. Then type the name of the database, choose 'From Device:' and browse for DB Dump. 'Files of type' should be selected as 'All types'
%20(1).png?inst-v=f62be333-13eb-445d-b752-539cdd97c0f6)
Once all these steps are done, click 'Ok'. Refresh MS SQL Object Explorer. 'keysurvey' database should now appear in database list.
2. Create a DB user and grant him all privileges on database.
![]() |
|
![]() |
|
![]() |
|
3. Verify that Read committed snapshot option is on
Run the following query to the database. Make sure to replace the ‘DatabaseName’ in the examples below with the name of your Key Survey db.
SELECT is_read_committed_snapshot_on FROM sys.databases
WHERE name='DatabaseName'
The result of this request should be 1. If it returns 0 value, run the following script
ALTER DATABASE 'DatabaseName'
SET READ_COMMITTED_SNAPSHOT ON
%20(1).png?inst-v=f62be333-13eb-445d-b752-539cdd97c0f6)
.png?inst-v=f62be333-13eb-445d-b752-539cdd97c0f6)
.png?inst-v=f62be333-13eb-445d-b752-539cdd97c0f6)